PowerDesigner 连接 MySQL 与生成逆向工程图
最近想梳理公司项目的表间关系,从项目后台管理系统的操作入手,以及代码的hibernate注解入手,都不算特别尽人意,于是最后还是鼓捣了一下PowerDesigner的逆向工程图,这样更直观一些。
想着以后不论项目切换或者接手的时候肯定是用得上的,所以在这里也记录一下,毕竟,好记性不如烂笔头,更何况我这还不是好记性。看网上有个哥们说他已经是三次忘了步骤了,所以我吸取教训赶紧第一次就记录下来。
1、MySQL数据库连接(JDBC方式)
JDBC的配置方式需要一些基础的环境和准备,但是也很简单,无非也就是JDK和mysql的连接jar包,这里不再展开阐述。
1.1 新建一个pdm,dbms选择mysql

1.2 Database - Connect 选择数据库连接

#####1.3 配置连接信息

数据库连接这里是通过一个配置文件来获取连接信息的,首次的话因为没有,所以我们需要选择Configure进行配置。
1.4 填写配置信息

如图,选择添加数据库资源,出现如上,相关说明如下:
Connection profile name:JDBC配置文件名称,可随意填写
- Directory:配置文件保存路径
- Description:配置文件描述,可根据实际用途填写
- Connection type:连接方式,这里我们选择JDBC
- DBMS type:数据库类型,提供大部分主流数据库选择,我们选择MySQL
- User name:登录数据库的用户名
- JDBC driver class:指定驱动类,使用默认的com.mysql.jdbc.Driver
- JDBC connection URL:连接URL,格式
jdbc:mysql://ServerIP/Hostname:port/database - JDBC driver jar files:指定连接的jar包路径

1.5连接测试和配置保存
如图填写信息完成后,点击左下角的 Test Connection,出现成功提示则说明连接可行:

如果测试连接不通过,且出现 Non SQL Error : Could not load class com.mysql.jdbc.Drive 的错误,而指定的jar包没有问题,那么是因为PowerDesigner无法找到驱动所产生的。解决办法是配置系统的classpath路径,指定jar包路径就好了。

成功连接后,我们一路确定下去把这个配置文件进行保存,最终你可以在你指定的文件夹(该目录没有限制,自定义一个目录即可,此处我是建立在安装文件下的一个userConf文件夹内)中看到这个保存好的文件:

2、从已有数据库中的表进行逆向工程图
2.1 菜单选择,从数据库更新模型

2.2 选择数据库连接配置文件

2.3 选择涉及的数据库和想要导出的表

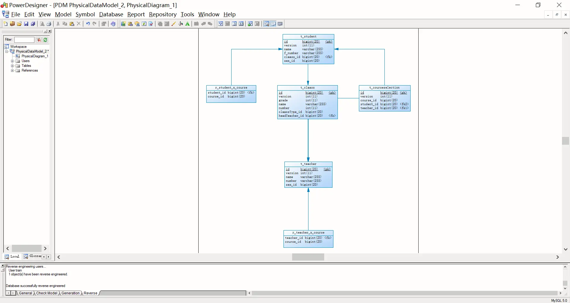
2.4 大功告成

本博客所有文章除特别声明外,均采用 CC BY-NC-SA 4.0 许可协议。转载请注明来源 知了小站!
评论






